
ChatGPT「超実践的活用術」&「特徴」
この記事では、実際にゲーム開発の現場でChatGPTをフル活用している僕が、「本当に使える」ChatGPTの活用術を、特にUE5開発者向けに徹底解説していく。プロンプトの書き方から、具体的な質問例、そして知っておくべき注意点まで、すべて実体験ベースでお伝えしよう。
もしあなたが、UE5で開発していてブループリントに悩んでいるなら、ドキュメント作成に時間を取られているなら、この記事はきっとあなたの時間を大幅に節約してくれるはずだ。
UE5開発とブループリントでのChatGPT活用法を紹介した。でも、正直に言うと、あれはChatGPTの能力のほんの一部に過ぎない。
- プレゼン資料を30分で完成させたり
- AIに絵を描いてもらってゲームのコンセプトアートを作ったり
- エクセルのマクロを教えてもらったり
- 外国人の友達へのメールを添削してもらったり
- 料理のレシピを考えてもらったり
- 恋愛相談や雑談
この記事では、開発以外のChatGPT活用法を徹底解説。文章作成、画像生成、データ分析、学習支援、ビジネス活用、そして日常生活での便利な使い方まで、実体験ベースで紹介していく。
「ChatGPTって、結局何ができるの?」 「課金する価値あるの?」 「具体的にどう使えばいいの?」
そんな疑問に、すべて答えよう。
この記事を読み終わる頃には、あなたもきっとChatGPTを使いたくてウズウズしているはずだ。
【超基本編】ChatGPTって結局何なの?
ChatGPTを全く知らない人のために、超シンプルに説明しよう。
ChatGPTは、OpenAIという会社が開発した「超賢いAIチャットボット」だ。でも、普通のチャットボットとは次元が違う。まるで人間の専門家と会話しているかのように、自然な言葉で質問に答えてくれる。
ChatGPTができること
- 質問に答える(技術的な質問から雑談まで)
- 文章を書く(記事、メール、コード、詩、小説…)
- コードを生成・デバッグする
- アイデアを出す
- 文章を要約する
- 翻訳する
- データを分析する
- 画像を生成する(GPT-4の一部機能)
そして何より素晴らしいのは、日本語で自然に会話できること。英語の技術記事を読むのが苦手な僕にとって、これは革命的だった。
無料版と有料版(ChatGPT Plus)の違い
ChatGPTには無料版と月額20ドル(約3,000円)の有料版がある。主な違いはこんな感じ:
無料版
- 基本的な質問応答は十分使える
- レスポンスが速い
- ただし、複雑な問題への理解度は劣る
- 混雑時はアクセスが遅くなる
有料版(GPT-5)
- 圧倒的に賢い(正確性が大幅向上)
- 複雑な指示も理解できる
- コード生成の品質が段違い
- 画像生成機能(DALL-E 3)が使える
- 優先アクセス(混雑時も快適)
僕の経験上、UE5開発で本気で使うなら、有料版は絶対におすすめ。特にブループリントの複雑なロジックを相談する時、GPT-4とGPT-3.5では雲泥の差がある。月3,000円で開発時間が何十時間も節約できるなら、コスパ最高だと思う。
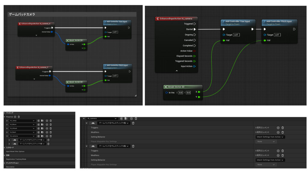
UE5ブループリント開発での超実践的活用法
ここからが本題。実際に僕がどうやってChatGPTをUE5開発に活用しているか、具体例を交えて紹介していこう。
スクリーンショットをとって画像を記載すると簡単


1. ブループリントのロジック相談
よくあるシチュエーション: 「キャラクターがジャンプした時だけ、空中で二段ジャンプできるようにしたい。でも、接地判定と組み合わせるとうまく動かない…」
こういう時、ChatGPTへの質問はこんな感じ:
UE5のブループリントで、三人称視点のキャラクターに二段ジャンプ機能を実装したいです。
【現在の状況】
- Character Movement Componentを使用
- 通常のジャンプは実装済み
- 問題:空中で二段目のジャンプができない
【実現したいこと】
- 1回目のジャンプ後、空中で1回だけ追加ジャンプ可能
- 地面に着地したらジャンプカウントをリセット
- 二段ジャンプ時は少し高さを変えたい
具体的なブループリントの構成と、必要なノードを教えてください。
- 必要な変数(JumpCount、MaxJumpCountなど)
- Event BeginPlayでの初期化方法
- ジャンプ入力時の処理フロー
- 着地判定でのリセット処理
- 各ノードの接続方法
順を追って丁寧に説明してくれる。しかも、「なぜそうするのか」という理由も添えてくれるから、理解が深まる。
2. エラー解決のお助けマン
ブループリントでエラーが出た時、エラーメッセージをそのままChatGPTに投げる。これが超便利。
実例
UE5でブループリントをコンパイルすると、以下のエラーが出ます:
「Error: Accessed None trying to read property 'PlayerController'」
これはどういう意味で、どう解決すればいいですか?
キャラクターのBeginPlayイベントで、PlayerControllerから入力を取得しようとしています。
- エラーの意味(Noneオブジェクトにアクセスしようとしている)
- なぜ起きるか(初期化タイミングの問題)
- 解決方法(Null チェックの追加、IsValidノードの使用)
- 具体的なブループリント構成
この「エラーメッセージ翻訳機能」だけでも、ChatGPTは価値がある。英語のエラーメッセージって、最初は本当にわかりにくいんだよね。
3. パフォーマンス最適化の相談
ゲームが重くなってきた時、どこをどう最適化すればいいか相談できる。
UE5でオープンワールドゲームを作っています。
プレイヤーの周囲に100体のNPCを配置すると、FPSが30以下に落ちます。
各NPC
- Event Tickで周囲のプレイヤーを検索
- 毎フレーム、プレイヤーとの距離を計算
- AIで簡単な巡回行動
どのように最適化すべきか、具体的な改善案を教えてください。
ChatGPTは、実践的な最適化テクニックを提案してくれる:
- Event Tickの代わりにTimerを使う
- LOD(Level of Detail)の実装
- 距離に応じたAI更新頻度の調整
- オブジェクトプーリング
- Frustum Culling(視界外のオブジェクトの処理停止)
それぞれの実装方法まで教えてくれる。本当に助かる。
4. ベストプラクティスの学習
「これって正しいやり方なの?」という疑問に答えてくれる。
UE5のブループリントで、グローバル変数のように
全てのブループリントからアクセスできる変数を作りたいです。
現在はLevel Blueprintに変数を作って、Get Level Scriptで
アクセスしていますが、これは正しい方法ですか?
より良い方法があれば教えてください。
ChatGPTの回答
- Game Instanceの使用を推奨
- なぜLevel Blueprintは避けるべきか(保守性、再利用性の問題)
- Game Instanceの作成手順
- Save Gameとの組み合わせ方
こういう「設計」の相談ができるのが、ChatGPTの素晴らしいところ。
5. 複雑なシステムの設計相談
大きな機能を実装する前に、設計を相談できる。
UE5でインベントリシステムを作りたいです。
【要件】
- アイテムはアイコン、名前、説明、重量を持つ
- 最大30個のアイテムを保持
- スタック可能なアイテム(最大99個まで)
- ドラッグ&ドロップでアイテム移動
- セーブ/ロード対応
どのようなブループリント構成にすべきか、
データ構造と主要なクラス設計を提案してください。
ChatGPTは、プロジェクト全体の設計図を提案してくれる:
- 必要なStructure(構造体)の定義
- Widget Blueprintの構成
- データの保存方法
- クラス間の通信方法
これを基に実装を始めれば、後から大幅な修正をする必要がなくなる。
長文作成での革命的活用法
UE5開発と並んで、僕がChatGPTを使い倒しているのが「長文作成」
1. ゲーム企画書・仕様書の作成
新しいゲームのアイデアを企画書にまとめる時、ChatGPTは最高のアシスタントになる。
以下のゲームコンセプトを元に、詳細な企画書を作成してください。
【コンセプト】
- ジャンル:2Dローグライクアクション
- 舞台:サイバーパンクな未来都市
- 主人公:記憶を失ったハッカー
- 特徴:ハッキングスキルで敵やトラップを無力化
【含めてほしい項目】
- ゲーム概要
- ターゲット層
- コアゲームプレイ
- 独自性・差別化ポイント
- 主要キャラクター設定
- 想定プレイ時間
- マネタイズ方針(インディーゲーム想定)
- 論理的で説得力のある企画書
- 各項目を詳細に展開
- マーケティング的な視点も含む
- すぐにプレゼンに使える形式
これをベースに肉付けしていけば、立派な企画書が完成する。
2. 技術ドキュメントの作成
コードやシステムのドキュメント作成も、ChatGPTに任せられる。
以下のブループリントシステムについて、
チームメンバー向けの技術ドキュメントを作成してください。
【システム名】
ダイナミック天候システム
【機能概要】
- リアルタイムで天候が変化
- 晴れ、曇り、雨、雷雨、雪の5パターン
- 時間帯によって変化確率が異なる
- 天候によってゲームプレイが変化(視界、移動速度など)
【使用方法】
Level Blueprintに配置し、BeginPlayで初期化...
(詳細を記載)
読みやすく、新規メンバーでも理解できる形式でお願いします。
- 目次付き
- 図解の提案付き
- FAQセクション含む
- マークダウン形式で納品
こういうドキュメント作成って、時間かかるし面倒だよね。ChatGPTに任せれば、10分で完成する。
3. ゲームストーリー・世界観設定
クリエイティブな作業でも、ChatGPTは強力なブレーンストーミングパートナーになる。
ファンタジーRPGの世界観設定を考えています。
【ベース設定】
- 魔法と科学が共存する世界
- 1000年前に「大崩壊」という災厄があった
- 古代文明の遺産が各地に残る
- 5つの国家が緊張状態
この世界をより魅力的にする設定を、以下の観点で提案してください:
- 魔法体系(どのように魔法が使えるのか)
- 各国の特徴と対立理由
- 大崩壊の真相(謎として)
- プレイヤーが探索したくなる要素
ChatGPTは、世界観を深掘りする様々なアイデアを提案してくれる。しかも、矛盾のない、論理的に整合性のある設定を考えてくれる。
4. ブログ記事やSNS投稿の下書き
ゲーム開発の進捗報告や、技術ブログの記事も、ChatGPTが強力にサポートしてくれる。
UE5のNiagaraパーティクルシステムで、
カートゥーン風の魔法エフェクトを作った経験を、
ブログ記事にしたいです。
【含めたい内容】
- 試行錯誤の過程
- 最終的な解決方法
- ハマったポイント
- 初心者へのアドバイス
カジュアルで親しみやすい文体で、
2000文字程度の記事を作成してください。
ChatGPTは、読者目線の魅力的な記事を生成してくれる。もちろん、これをそのまま使うのではなく、自分の経験や個性を加えてブラッシュアップするのが大事。
文章作成の無限の可能性
ビジネス文書作成
メール作成の革命
「お客様へのお詫びメール、どう書けばいいんだろう…」そんな時、ChatGPTは最強のアシスタントになる。
【状況】
お客様から注文いただいた商品の発送が、
配送トラブルで3日遅れてしまいました。
誠実にお詫びし、今後も取引を続けていただけるような
メールを作成してください。
【条件】
- 丁寧だが、堅苦しすぎない
- 具体的な対応策を示す
- お詫びの品を提案(500円相当のクーポン)
すると、ChatGPTは:
- 適切な謝罪の言葉
- 状況説明
- 具体的な補償内容
- 今後の改善策
- 結びの言葉
これらを、自然な流れで組み立ててくれる。しかも、トーンも完璧。
プレゼン資料の台本作成
来週のプレゼン、話す内容がまとまらない…そんな時も:
以下のプレゼンについて、5分間のスピーチ原稿を作成してください。
【テーマ】
「AI時代のゲーム開発:個人開発者が生き残る戦略」
【対象】
インディーゲーム開発者(30名程度)
【構成】
- 掴み(問題提起)
- 現状分析
- 具体的な戦略3つ
- 実例
- まとめと行動喚起
話し言葉で、聴衆を引き込むスタイルでお願いします。
ChatGPTは、聴衆を飽きさせない、メリハリのある原稿を作ってくれる。
企画書・提案書
新規事業の企画書も、ChatGPTとのブレストから始める:
以下のビジネスアイデアを、投資家向けの企画書にまとめてください。
【アイデア】
AIが自動でゲームの難易度を調整するミドルウェア
【ターゲット】
中小規模のゲーム開発スタジオ
【ビジネスモデル】
月額サブスクリプション
【必要な項目】
- エグゼクティブサマリー
- 市場分析
- 競合優位性
- 収益モデル
- 成長戦略
- 必要資金
論理的で、説得力のある企画書の土台ができあがる。
クリエイティブライティング
小説・ストーリー執筆
創作活動でも、ChatGPTは強力なパートナーだ。
以下の設定で、短編小説の冒頭1000文字を書いてください。
【ジャンル】SF×ミステリ
【主人公】記憶を売買できる世界の記憶探偵
【冒頭シーン】依頼人が「誰かに記憶を盗まれた」と訴える
【スタイル】
- 一人称視点
- ハードボイルドな雰囲気
- 読者を引き込む冒頭
ChatGPTは、設定を活かした魅力的な導入部を書いてくれる。もちろん、これをそのまま使うのではなく、自分のスタイルで書き直すのが基本。アイデアの種として最高だ。
キャラクター設定の深掘り
以下のキャラクターをより魅力的にする設定を提案してください。
【現在の設定】
名前:アリス
職業:天才ハッカー
年齢:23歳
【追加してほしい要素】
- 過去のトラウマ
- 性格の矛盾(二面性)
- 独特の癖や習慣
- 人間関係の悩み
- 隠された秘密
キャラクターに深みを与える、様々な設定を提案してくれる。
脚本・シナリオ作成
以下のシーンを、映像が浮かぶような脚本形式で書いてください。
【シーン】
主人公が、10年ぶりに故郷の駅に降り立つ。
何もかも変わってしまった街を見て、複雑な心境になる。
【天候】小雨
【時間帯】夕方
【重要な要素】古い時計台だけが昔のまま
【心情】懐かしさと寂しさが混在
映像作品の脚本として使える、詳細な描写を書いてくれる。
ブログ・SNS運用
SEOを意識した記事構成
以下のキーワードで、SEOに強いブログ記事の構成を作成してください。
【メインキーワード】
「Unreal Engine 5 初心者」
【関連キーワード】
- UE5 チュートリアル
- ゲーム開発 始め方
- ブループリント
【文字数】3000文字想定
【ターゲット】完全初心者
見出し構成と、各セクションで書くべき内容を提案してください。
検索上位を狙える、論理的な記事構成を提案してくれる。
SNS投稿の最適化
以下の情報を、Twitterでバズりそうな投稿に変換してください。
【内容】
UE5でリアルタイムレイトレーシングを実装した
【条件】
- 140文字以内
- 技術的すぎず、一般人にも興味を持たれる内容
- ハッシュタグも提案
- 投稿に最適な時間帯も教えて
SNSごとの特性を理解した、効果的な投稿案を出してくれる。
動画台本作成
YouTube動画の台本を作成してください。
【テーマ】
「初心者が1ヶ月でUE5ゲームを作ってみた」
【長さ】10分想定
【スタイル】カジュアル、親しみやすい
【構成】
- 掴み(最初の15秒が重要)
- 自己紹介
- 作ったゲームの紹介
- 苦労した点トップ3
- 学んだこと
- 視聴者へのメッセージ
セリフだけでなく、画面に表示する文字やカットの提案も含めてください。
動画制作の時間を大幅に短縮できる。
画像生成(DALL-E 3)の魔法
ChatGPT Plusに含まれる画像生成機能、DALL-E 3。これが本当にすごい。
ゲーム開発での活用
コンセプトアート生成
【ChatGPTへの指示】
以下の設定でコンセプトアートを生成してください。
サイバーパンクな未来都市、ネオンライトが輝く雨の夜、
高層ビルの間を飛行するホバーカー、
地上には露店が並ぶアジア風の市場、
暗い雰囲気だが活気がある、シネマティックな構図
すると、プロのコンセプトアーティストが描いたような画像が生成される。これをリファレンスに、3Dモデリングやレベルデザインを進められる。
キャラクターデザイン
以下のキャラクターをイラスト化してください。
女性騎士、銀色の鎧、青い瞳、赤いマント、
剣を構えているポーズ、ファンタジー世界観、
アニメ調のスタイル、明るい色調
様々なスタイル(アニメ調、リアル調、ドット絵風など)で生成できる。
UI/アイコンデザイン
RPGゲーム用のアイコンセットを作成してください。
【必要なアイコン】
- 剣(攻撃力)
- 盾(防御力)
- ハート(HP)
- 稲妻(魔力)
ファンタジー風、シンプルで視認性が高いデザイン、
32x32ピクセルを想定
ゲームUIの素材として使えるアイコンが作れる。
ビジネスシーンでの活用
プレゼン資料のイラスト
プレゼン資料用のイラストを作成してください。
チームワークを表現するイラスト、
多様な人々が協力してパズルを完成させている様子、
明るく前向きな雰囲気、ビジネスカジュアルなスタイル、
背景は白
PowerPointやKeynoteで使える、オリジナルのイラストが手に入る。
ロゴデザインのアイデア出し
以下の会社のロゴデザイン案を3パターン作成してください。
【会社名】TechBridge
【事業内容】ITコンサルティング
【イメージ】革新的、信頼感、グローバル
【色】青を基調に
シンプルで覚えやすいデザイン
プロのデザイナーに依頼する前の、アイデア出しに最適。
SNS・ブログ用画像
サムネイル作成
YouTube動画のサムネイル画像を作成してください。
【動画内容】UE5初心者向けチュートリアル
【テキスト】「超簡単!UE5入門」
【スタイル】明るく、キャッチー
【重要】文字が読みやすいように背景を工夫
クリック率を上げる、魅力的なサムネイルが作れる。
ブログアイキャッチ画像
ブログ記事のアイキャッチ画像を作成してください。
【記事タイトル】「在宅ワークで生産性を3倍にする方法」
【雰囲気】清潔感、プロフェッショナル
【要素】ノートPC、コーヒー、観葉植物
【横長サイズ】1200x630px想定
個人的な用途
プレゼント用のイラスト
友人の誕生日プレゼント用のイラストを作成してください。
猫が大好きな友人へ、
猫がケーキの前でお祝いしているかわいいイラスト、
ほんわか温かい雰囲気、水彩画風
世界に一つだけの、オリジナルプレゼントが作れる。
旅行の思い出を絵に
以下の写真の雰囲気を元に、油絵風のアート作品を作成してください。
【説明】
パリのエッフェル塔、夕暮れ時、オレンジ色の空、
印象派のスタイル、モネ風
写真をアート作品に変換できる(元画像をアップロードして指示)。
データ分析・処理の強力な味方
エクセル・スプレッドシート活用
関数の作成
Excel関数を作成してください。
【やりたいこと】
A列に名前、B列にテストの点数があります。
C列に、点数に応じて以下の評価を自動で表示したい:
- 90点以上:「優」
- 80-89点:「良」
- 70-79点:「可」
- 69点以下:「不可」
C2セルに入れる関数を教えてください。
すぐに使える関数と、その説明が返ってくる。
マクロ・VBAの作成
以下の処理を自動化するExcel VBAを作成してください。
【処理内容】
1. シート「売上データ」の全データを読み込む
2. 日付が今月のデータだけをフィルタ
3. 商品カテゴリ別に集計
4. 新しいシート「月次レポート」に結果を出力
5. グラフも自動作成
コードと、使い方の説明をお願いします。
面倒な作業を自動化するコードが手に入る。
データの可視化提案
以下のデータを効果的に可視化する方法を提案してください。
【データ】
過去1年間の月別売上データ(12ヶ月分)
商品カテゴリは5種類
【目的】
経営会議でプレゼン
各カテゴリの傾向と、全体の成長率を示したい
どんなグラフを使うべきか、
Excelでの作成手順も教えてください。
データに最適な可視化方法と、作成手順を提案してくれる。
CSV・JSONの処理
以下のJSON形式のゲームデータを、
CSV形式に変換するPythonコードを書いてください。
【JSONサンプル】
{
"characters": [
{"name": "Hero", "level": 10, "hp": 100},
{"name": "Wizard", "level": 8, "hp": 60}
]
}
pandas使用で、初心者でもわかるようにコメント付きでお願いします。
データ変換作業が一瞬で終わる。
プログラミング学習・支援
コードの説明
以下のPythonコードが何をしているか、
初心者にもわかるように説明してください。
[複雑なコードを貼り付け]
各行の意味と、全体の処理の流れを教えてください。
難解なコードも、丁寧に解説してくれる。
デバッグ支援
以下のコードでエラーが出ます。原因と修正方法を教えてください。
【コード】
[エラーが出るコードを貼り付け]
【エラーメッセージ】
TypeError: unsupported operand type(s) for +: 'int' and 'str'
【やりたかったこと】
数値と文字列を連結して表示
エラーの原因と、複数の解決方法を提示してくれる。
アルゴリズムの学習
「バブルソート」のアルゴリズムを、
図解付きで説明してください。
その後、Pythonでの実装例も示してください。
計算量(オーダー記法)についても教えてください。
理論から実装まで、体系的に学べる。
新しい言語の学習
Pythonプログラマーが、Rustを学ぶための
ロードマップを作成してください。
【現在のスキル】
- Python歴3年
- Web開発経験あり
- C++は未経験
【目標】
3ヶ月でゲーム開発に使えるレベルになりたい
週ごとの学習計画と、おすすめのリソースを教えてください。
効率的な学習計画を立ててくれる。
語学学習の革命
英語添削
以下の英文を、より自然でプロフェッショナルな表現に
添削してください。
【シーン】海外クライアントへのビジネスメール
[英文を貼り付け]
修正箇所とその理由も説明してください。
ネイティブレベルの添削が受けられる。
会話練習
あなたは英語ネイティブのカフェの店員です。
私が英語で注文する練習をします。
私の英語が不自然だったら、その場で訂正してください。
練習が終わったら、フィードバックをください。
では、始めます。
"I want to get a coffee..."
リアルな会話シミュレーションができる。
専門用語の翻訳
以下のゲーム開発用語を、日本語から英語に翻訳してください。
単に訳すだけでなく、業界で実際に使われている表現を教えてください。
- レベルデザイン
- 当たり判定
- フレームレート
- ポストプロセス
正確で実用的な翻訳が手に入る。
日常生活での便利な使い方
料理・レシピ
以下の条件でレシピを考えてください。
【冷蔵庫にあるもの】
鶏もも肉、玉ねぎ、じゃがいも、人参、牛乳
【調味料】基本的なものは揃っています
【時間】30分以内
【人数】2人分
【希望】ボリュームがあって、美味しいもの
手順も詳しく教えてください。
余りもので、美味しい料理が作れる。
健康・フィットネス
以下の条件で、自宅でできる筋トレメニューを作成してください。
【目標】腹筋を割りたい
【レベル】初心者
【時間】1日15分
【器具】なし(自重トレーニング)
【頻度】週3回
各エクササイズの回数、セット数、休憩時間、
フォームの注意点も含めて、4週間プログラムを作ってください。
パーソナルトレーナーのようなプランが無料で手に入る。
旅行計画
以下の条件で、京都3泊4日の旅行プランを作成してください。
【人数】カップル2人
【予算】1人5万円(交通費除く)
【興味】寺社巡り、美味しい食事、写真映えスポット
【避けたいこと】混雑しすぎる場所
【宿泊】嵐山エリア希望
日ごとの詳細スケジュール、移動手段、
おすすめレストラン、予算配分も含めて提案してください。
旅行代理店レベルのプランニングが可能。
ギフト選び
以下の条件で、プレゼントを提案してください。
【相手】30代男性、同僚
【関係性】親しい友人
【予算】5000円程度
【好み】ガジェット好き、コーヒー好き
【シーン】誕生日
3つくらい案を出して、それぞれの良い点を教えてください。
センスの良いギフトアイデアが見つかる。
法律・契約書の理解
以下の賃貸契約書の条項について、
わかりやすく説明してください。
【条項】
[難解な契約書の一部を貼り付け]
特に注意すべき点や、一般的でない条件があれば教えてください。
※正式な法的助言ではなく、一般的な理解のためです。
難しい法律用語も、わかりやすく解説してくれる。
ビジネス活用の実践例
マーケティング
ペルソナ作成
以下の製品のターゲットペルソナを3パターン作成してください。
【製品】インディーゲーム開発者向けアセットストア
【価格帯】月額1,500円
各ペルソナについて:
- 年齢、職業、収入
- 1日のスケジュール
- 抱えている課題
- 情報収集の方法
- 購買決定のポイント
詳細に設定してください。
リアルなペルソナで、マーケティング戦略が立てやすくなる。
競合分析
以下の競合製品を比較分析してください。
【自社製品】UE5向けAI NPCシステム
【競合A】[製品名・特徴]
【競合B】[製品名・特徴]
SWOT分析の形式で、
自社の強み・弱み、機会・脅威を整理してください。
戦略的な意思決定をサポートしてくれる。
カスタマーサポート
FAQ作成
以下の製品について、よくある質問(FAQ)を10個作成してください。
【製品】ゲーム開発学習プラットフォーム
初心者が疑問に思いそうなことを中心に、
質問と回答をペアで作成してください。
顧客対応の効率化につながる。
人事・採用
求人票作成
以下の条件で、魅力的な求人票を作成してください。
【職種】ゲームプログラマー
【会社】インディーゲームスタジオ(社員10名)
【給与】年収400-600万円
【勤務地】東京(リモート可)
【求めるスキル】UE5、C++、チーム開発経験
応募したくなるような、でも誇張しすぎない求人票を作ってください。
採用成功率を上げる求人票が書ける。
学習・教育での活用
子供の学習サポート
小学5年生の子供に、分数の割り算を教えたいです。
わかりやすい説明と、練習問題(5問)を作成してください。
日常生活の例を使って、イメージしやすいようにお願いします。
親が教える際の強力なサポーターになる。
資格試験対策
基本情報技術者試験の「データベース」分野について、
重要ポイントを整理してください。
- よく出るキーワード
- 覚えるべき定義
- 頻出の計算問題パターン
- 練習問題5問(解説付き)
1週間で効率的に学べる形式でお願いします。
効率的な試験対策が可能。
研究・レポート作成
以下のテーマで、大学のレポート(3000字)の
アウトラインを作成してください。
【テーマ】
AIが創造性に与える影響:芸術分野を中心に
【含めるべき要素】
- 序論(問題提起)
- AIと創造性の定義
- 具体例(音楽、絵画、文学)
- 倫理的課題
- 結論
各章で書くべき内容の提案もお願いします。
レポート・論文作成の土台ができる。
ChatGPT活用の上級テクニック
カスタム指示の活用
ChatGPTには「カスタム指示」という機能があり、すべての会話に適用される設定ができる。
例:
【自分について】
- UE5でインディーゲーム開発中
- プログラミング歴3年
- 専門用語は理解できる
- 簡潔な回答を好む
【回答スタイルの希望】
- 結論を先に述べる
- コード例は必ずコメント付き
- 長い説明は箇条書きで
- 実用的な例を重視
これを設定しておくと、毎回細かく指示しなくても、自分好みの回答が得られる。
プラグイン活用(GPT-4のみ)
有料版では、様々なプラグインが使える:
Webパイロット: 最新情報の検索 Wolfram: 複雑な計算 Zapier: 他のアプリとの連携 Code Interpreter: データ分析・グラフ作成
これらを組み合わせると、さらに強力なツールになる。
継続的な会話の活用
ChatGPTは会話の文脈を覚えている(一定の範囲内)。これを活用して:
【1回目】
「今から、架空のゲームの企画を一緒に考えます。
ジャンルはローグライクRPGです。」
【2回目】
「このゲームの主人公の設定を考えましょう」
【3回目】
「主人公が戦う敵の種類を5つ提案してください」
【4回目】
「これまでの設定を元に、ゲームの企画書を作成してください」
こうやって段階的に深掘りしていくと、一貫性のあるアイデアが生まれる。
ChatGPTを使う上での注意点と倫理
情報の正確性
ChatGPTは時々間違える。特に:
- 最新情報(知識のカットオフ日以降)
- 専門的すぎる内容
- 数値データ
対策: 重要な情報は必ず裏取りする。
著作権・盗作の問題
ChatGPTの出力をそのまま使うのは避けるべき。特に:
- 学術論文
- ビジネス文書
- 創作物
対策: 必ず自分の言葉で書き直し、オリジナリティを加える。
プライバシー保護
ChatGPTとの会話は学習データになる可能性がある。
注意点:
- 個人情報を入力しない
- 企業秘密を含めない
- 他人のプライバシーを守る
設定で「チャット履歴を学習に使わない」オプションもある。
過度な依存
便利すぎて、自分で考える力が衰える可能性も。
バランス:
- 基礎は自分で学ぶ
- ChatGPTは「補助」として使う
- クリティカルシンキングは維持
AI生成コンテンツの表示
特にビジネスや学術の場では、AI使用を明示すべき場合も。
例: 「本記事の一部は、ChatGPTの支援を受けて作成しました」
ChatGPTで人生の生産性を10倍に
この記事を書いていて改めて思ったのは、「ChatGPTは、もはやツールを超えて、思考のパートナーだ」ということ。
ChatGPTが変えたもの:
1. 時間の使い方
- 調べ物の時間が10分の1に
- 文章作成が2倍速に
- 学習効率が3倍に
2. 創造性
- アイデアの壁を突破
- 多角的な視点を獲得
- 実験・試行の敷居が下がる
3. 自信
- 「わからないことは聞ける」安心感
- 挑戦のハードルが下がる
- スキルアップが加速
4. 仕事の質
- より深い分析が可能に
- 細部へのこだわりが実現
- プロフェッショナルな成果物
ChatGPTの真の価値:
単なる「答えを教えてくれるツール」ではない。 ChatGPTは、あなたの能力を増幅するツールだ。
- 知識がない分野でも挑戦できる
- 時間がない中でも質を保てる
- アイデアが枯渇しても前進できる
- 一人でも、チームのような生産性
使いこなすためのマインドセット:
- ChatGPTは万能ではない
- 間違いもある
- 最終判断は人間
- ChatGPTに頼りすぎない
- 基礎スキルは自分で習得
- クリティカルシンキングは維持
- 倫理的に使う
- 盗作しない
- プライバシー保護
- 適切な帰属表示
- 実験を恐れない
- 様々な使い方を試す
- 失敗から学ぶ
- 自分なりの活用法を見つける
これから始める人へ:
- まずは無料版で試そう
- 簡単な質問から始めよう
- 徐々に複雑な使い方に挑戦しよう
- 本気で使うなら有料版を検討しよう
すでに使っている人へ:
- もっと深く、具体的な質問を
- 会話を継続して深掘りしよう
- 画像生成も試してみよう
- カスタム指示で最適化しよう
僕たちは、歴史的な転換点に立っている。
AIは、インターネットの登場以来の、いや、もしかしたらそれ以上の革命かもしれない。
そして、その革命の最前線にいるのが、ChatGPTだ。
この波に乗るか、乗り遅れるか。
選択は、あなた次第。
でも、もしあなたが、より生産的で、創造的で、充実した日々を送りたいなら。
今すぐChatGPTを開いて、何か質問してみよう。
「こんにちは、ChatGPT。私の人生を変えてくれる?」
きっと、素晴らしい答えが返ってくるはずだ。
その他の便利すぎる活用シーン
UE5開発と長文作成以外にも、ChatGPTは様々な場面で活躍する。
コードレビュー
以下のC++コードをレビューして、
改善点やバグの可能性を指摘してください。
[コードを貼り付け]
特に、メモリリーク、パフォーマンス、可読性の観点で
チェックお願いします。
英語の技術記事を要約
以下のUnreal Engineに関する英語記事を、
日本語で要約してください。特に、実装方法の部分を
詳しく説明してください。
[URLまたは本文を貼り付け]
正規表現の作成
以下の条件を満たす正規表現を作成してください:
- 8文字以上
- 英大文字、英小文字、数字を各1文字以上含む
- 記号も使用可能
また、UE5のブループリントで使用する方法も教えてください。
アセット命名規則の提案
UE5プロジェクトで統一感のある命名規則を作りたいです。
以下のアセットタイプについて、
プレフィックスと命名パターンを提案してください:
- テクスチャ
- マテリアル
- ブループリント
- サウンド
- アニメーション
ChatGPTを最大限活用するためのプロンプト術
ここまで読んで、「なんでそんなに詳しい答えが返ってくるの?」と思った人もいるだろう。実は、ChatGPTから良い回答を引き出すには、「質問の仕方」がとても重要なんだ。
良いプロンプトの5つの要素
1. 具体的な状況説明 ❌ 悪い例:「UE5でキャラが動きません」 ✅ 良い例:「UE5のThird Person Templateで、InputActionを設定しましたが、WASDキーを押してもキャラクターが動きません。Enhanced Input Systemを使用しています。」
2. 目的の明確化 ❌ 悪い例:「パーティクルについて教えて」 ✅ 良い例:「UE5のNiagaraで、炎の魔法エフェクトを作りたいです。キャラクターの手から発射され、敵に当たると爆発する演出を実装したいです。」
3. 制約条件の提示 「モバイルゲーム用なので、軽量な実装でお願いします」 「ブループリントのみで実装したいです(C++は使えません)」 「初心者でも理解できるように、基礎から説明してください」
4. 出力形式の指定 「箇条書きで」 「コード例を含めて」 「ステップバイステップで」 「図解の提案も含めて」
5. 追加情報の提供
- 使用しているUE5のバージョン
- プロジェクトの規模
- 自分のスキルレベル
- すでに試したこと
会話を続けて深掘りする
ChatGPTの素晴らしい点は、会話を続けられること。最初の回答で不明点があれば、どんどん質問を重ねよう。
【1回目】
「UE5でインベントリシステムを作る方法を教えてください」
【2回目】(回答を受けて)
「提案されたStructureについて、もう少し詳しく教えてください。
各プロパティの役割と、実装例を示してください」
【3回目】
「このStructureを使って、実際にWidget Blueprintで
アイテムスロットを表示する方法を、具体的に説明してください」
こうやって段階的に深掘りしていくと、本当に必要な情報が手に入る。
ロールプレイを活用する
ChatGPTに役割を与えると、より専門的な回答が得られる。
あなたは10年以上の経験を持つUnreal Engineの
シニア開発者です。UE5のベストプラクティスに
精通しており、パフォーマンス最適化の専門家です。
以下の問題について、プロの視点からアドバイスをください:
[問題内容]
ChatGPTの限界と注意点
ChatGPTは素晴らしいツールだけど、万能ではない。使う上での注意点を把握しておこう。
1. 情報が古い場合がある
ChatGPTの知識には「カットオフ日」がある。最新のUE5のアップデート情報は含まれていない可能性がある。特に、UE5.4、5.5などの新機能については、公式ドキュメントも併用すべき。
2. 100%正確とは限らない
ChatGPTは時々「もっともらしい嘘」をつく。特に:
- 存在しないAPI名を提案する
- 廃止された機能を紹介する
- パラメータの型を間違える
対策:
- 重要な情報は公式ドキュメントで確認
- コードは必ずテストする
- 複数の情報源と照らし合わせる
3. プロジェクト固有の問題には弱い
あなたのプロジェクト特有の設計や、カスタムシステムについては、ChatGPTは知らない。一般的なアドバイスしかできないこともある。
4. クリエイティビティの限界
ストーリーやキャラクター設定などのクリエイティブな作業では、ChatGPTはアイデアの「きっかけ」にはなるが、最終的な魅力は人間のセンスで磨く必要がある。
5. 著作権の問題
ChatGPTが生成したコードや文章には、通常著作権の問題はないとされているが、念のため重要なプロジェクトでは法的確認を推奨。
実際の開発フローにChatGPTを組み込む
僕の1日の開発フローを紹介しよう。ChatGPTがどれだけ統合されているか、イメージが湧くはずだ。
午前(設計・計画)
- 今日実装する機能の設計をChatGPTと相談
- 必要なブループリントの構成を提案してもらう
- 潜在的な問題点を指摘してもらう
午後(実装)
- ブループリントを組む
- わからないノードがあればその場でChatGPTに質問
- エラーが出たら即座に相談
- パフォーマンステストの方法を確認
夕方(テスト・最適化)
- バグの原因をChatGPTと一緒に分析
- 最適化のアイデアをもらう
- リファクタリングの提案を受ける
夜(ドキュメント作成)
- 実装した機能のドキュメントをChatGPTに下書きしてもらう
- 進捗報告のブログ記事の構成を考えてもらう
こんな感じで、開発のあらゆる段階でChatGPTが活躍している。
有料版(ChatGPT Plus)は本当に必要?
正直に言おう。UE5開発を真剣にやるなら、有料版は投資する価値がある。
無料版でも基本的なことはできるけど、複雑なブループリントロジックや、大規模なシステム設計の相談になると、GPT-4の理解力と提案力は別次元だ。
月3,000円
- 開発時間が大幅に短縮される
- エラー解決が早くなる
- 学習効率が上がる
- 企画書・仕様書作成が楽になる
これらを考えると、技術書1冊分の値段で、24時間いつでも相談できる優秀なメンターを雇えると思えば、むしろ安い。
特に、フリーランスや個人開発者なら、時間の節約 = 収入増加に直結する。僕の場合、ChatGPTのおかげで開発速度が1.5倍になった実感がある。
他のAIツールとの使い分け
ChatGPT以外にも、開発に使えるAIツールは増えている。簡単に比較しよう。
GitHub Copilot
- コード補完に特化
- C++やブループリントスクリプトには有用
- ただし、設計相談には向かない
Claude(Anthropic)
- ChatGPTの競合
- 長文処理が得意
- ドキュメント作成には強い
- UE5特化の知識はChatGPTの方が豊富な印象
Midjourney/Stable Diffusion
- 画像生成に特化
- コンセプトアート作成に最適
- ChatGPTと組み合わせるのもアリ
僕の使い分け:
- 設計・相談 → ChatGPT
- コード補完 → GitHub Copilot
- コンセプトアート → Midjourney
ChatGPTはゲーム開発者の最強の相棒
この記事を書きながら改めて思ったのは、「もうChatGPTなしの開発には戻れない」ということだ。
ChatGPTがもたらしたもの
- 開発速度の向上
- エラー解決が圧倒的に速くなった
- ドキュメント調べる時間が激減
- 実装方法を考える時間が短縮
- 学習効率のアップ
- 疑問をその場で解決できる
- 「なぜそうなるか」まで理解できる
- ベストプラクティスを学べる
- クリエイティビティの向上
- アイデア出しのパートナーに
- 企画の壁打ち相手として最適
- 視野が広がる
- 精神的な安心感
- 「困ったら聞ける」という安心感
- 深夜に一人で悩まなくて済む
- モチベーションの維持
でも、忘れないでほしいこと
ChatGPTは「道具」であって、「魔法の杖」ではない。最終的に判断し、実装し、責任を持つのは自分自身だ。ChatGPTはアイデアやヒントをくれるが、それを形にするのは、あなたのスキルと努力次第。
そして、ChatGPTに頼りすぎて、自分で考える力や、ドキュメントを読む習慣を失わないように気をつけよう。ChatGPTは、あなたの能力を「増幅」するツールであって、「代替」するものではない。
これからChatGPTを使い始める人へ:
- まずは無料版で試してみよう
- 簡単な質問から始めよう
- プロンプトの書き方を工夫しよう
- 回答を鵜呑みにせず、確認する習慣を
- 本気で使うなら、有料版を検討しよう
すでに使っている人へ:
- より具体的なプロンプトを心がけよう
- 会話を深掘りする習慣を
- 自分なりの活用パターンを確立しよう
- 他のツールとの組み合わせを試そう
冒頭で書いた、深夜2時のエラーとの格闘。今なら10分で解決できる。
UE5のブループリントで悩んでいる人、ドキュメント作成に時間を取られている人、企画のアイデアが浮かばない人。騙されたと思って、一度ChatGPTに相談してみてほしい。
あなたの開発ライフが、きっと変わる。
僕がそうだったように。
さあ、ChatGPTと一緒に、素晴らしいゲームを作ろう!


















